I just took the test and the behavior is as I described earlier.
inbound flow:

Interaction wait in queue:

I disconnected via my phone and it didn't go to the next flow.

I did a second test by adding disconnection to the "inqueue flow," and in this case, yes, I went to the "CSAT"

My recommendation is that you validate your "inqueue flow" and, if there's a disconnection block before it add a "clear post flow".
------------------------------
Kaio Oliveira
GCP - GCQM - GCS - GCA - GCD - GCO - GPE & GPR - GCWM
PS.: I apologize if there are any mistakes in my English; my primary language is Portuguese-Br.
------------------------------
Original Message:
Sent: 04-09-2026 02:09
From: Ragheb Gmira
Subject: CSAT Post-Flow Triggered Even When No Agent Answers
Hello,
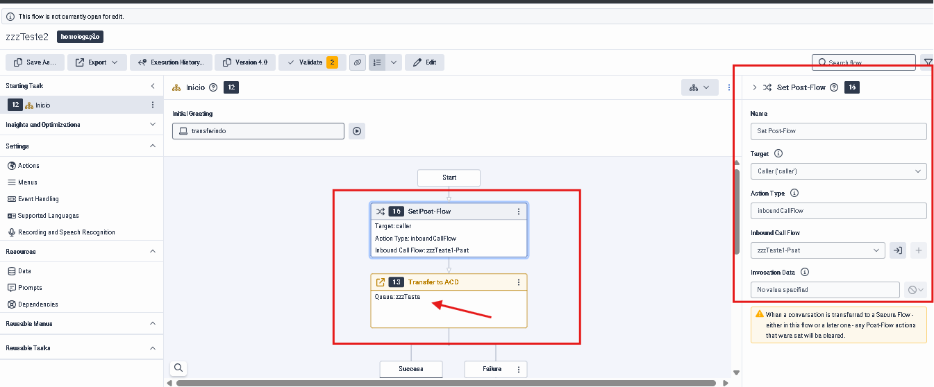
We created a CSAT Architect flow and configured it from our initial inbound flow using the "Set Post-Flow" block with:
The goal is to launch the CSAT survey after the conversation between the customer and the agent.
During our tests, we noticed the following behavior:
- The customer enters the queue.
- No agent answers the call.
- The customer stays on hold and eventually disconnects.
- The CSAT flow is still triggered.
In this scenario, there was no interaction at all between the customer and an agent, but the customer still receives the survey.
We expected the CSAT flow to run only if the call was actually answered by an agent.
Has anyone experienced the same behavior? Is this standard behavior for the "Set Post-Flow" block, or is there a recommended method to trigger the CSAT flow only after an agent has answered the call?
If there is a best practice or Architect condition to avoid sending surveys when no conversation happened, I would appreciate your feedback.
Thank you.
#Routing(ACD/IVR)
------------------------------
Ragheb Gmira
Consultant IT
------------------------------